- Главная
- Программирование на заказ
- Готовые проекты
- Готовые Delphi проекты
- ADO
- АИС, АРМ и АСУ
- Базы данных
- БД библиотек
- Безопасность
- Воинский учет
- Дипломные
- Денежный учет
- Математика
- Учет авто транспорта и комплектующих
- Учет сотрудников
- Товарный учет
- Тесты и электронные учебники
- Инвентаризация
- Магазинный учет
- Образование
- ПК комплектующие
- Складской учет
- Спорт
- Программы учета
- Разное
- Бонусные проекты
- Готовые проекты на C#
- Готовые проекты в C++ Builder
- Проекты на Visual Basic
- Готовые Delphi проекты
- Статьи
- Способы оплаты
- О нас
Информационная система авиакассы в Delphi XE10
Категория:
Авиакомпания занимается международными и междугородными авиа перевозками пассажиров. Авиакомпанией установлены маршруты полетов: Москва-Сочи, Москва-Ростов-на-Дону и др. Рейсы осуществляются по установленным маршрутам согласно расписанию. За каждым самолетом закреплен командир корабля. Необходимо спроектировать базу данных авиалиний с использованием языка программирования Delphi XE10.1 Berlin и СУБД MS Access. Информация базы данных будет использоваться для определения доходов, приносимых рейсами, даты и времени прибытия самолета в аэропорт назначения, истечения срока эксплуатации самолета и др..
Код продукта:
385
Язык интерфейса:
- Русский
Платформа:
- Windows
Среда разработки:
- Delphi XE10
СУБД:
- Access
Описание:
- Можно получить образец пояснительной записки (курсовая, вкр)
Программа:
Стоимость:
2500.00 руб.
Комплектация:
Исходник в Delphi XE10.1 Berlin, файл базы данных формата mdb и скомпилированная программа
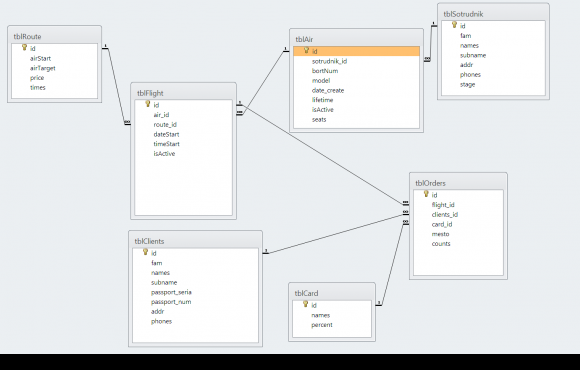
Описание хранимой информации в базе данных
• Маршруты: номер маршрута, аэропорт вылета, аэропорт назначения, цена билета на маршрут, продолжительность полета в минутах;
• Рейсы: номер рейса, дата и время вылета, статусы рейса (Открыт/Завершенный);
• Пассажиры: номер паспорта, Ф.И.О. пассажира, адрес, телефон;
• Самолеты: бортовой номер, модель (Боинг-747, Ту-134, Ил-62 и др.), дата изготовления, срок эксплуатации в годах, готовность или не готовность к вылету (Да/Нет).
Скрины к работе:
Другие проекты этой группы:
- Войдите или зарегистрируйтесь, чтобы отправлять комментарии