Учет междугородних пассажирских перевозок в Delphi

Готовый проект по ООП программированию на тему учета междугородних пассажирских перевозок частного авто вокзала. Программа реализована в интегрированной среде программирования Delphi XE10.1 Berlin. Для связи с данными используется технология ADO, которая взаимодействует с базой данных. Сама БД выполнена в Microsoft Access. В среде программирования спроектировано не меньше 12 визуальных форм для взаимодействия с пользователем данной программной разработке.

Ключевые слова: 
билет, БД, вокзал, перевозка, пассажир
Код продукта: 
436

Язык интерфейса:

Платформа:

Среда разработки:

СУБД:

Описание:

Программа: 
Стоимость: 
2500.00 руб.
Комплектация: 
Проект в Delphi, файл БД в MS Access и скомпилированная программа

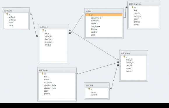
Программа имеет возможность учитывать следующую информацию:

  • водители транспортных средств (фамилия, имя, отвество, стаж работы, контактный телефон и адрес проживания;  
  • клиенты транспортной компании (данные практически такие же как у водителей, дополнительно вводятся паспортные данные);
  • маршруты следования (откуда, куда, стоимость и время пути);
  • транспортные средства (регистрационный номер, модель, срок эксплуатации, дата ввода в эксплуатацию, количество посадочных мест, выбор выдителя и статус ТС);
  • сведения о рейсах (дата, время, статус, маршрут и ТС);
  • продажа билетов (клиент, рейс, тип билета и место).

 

Скрины к работе: 
Другие проекты этой группы: 

БД автовокзала для управления трафиком в Делфи 7

Код продукта: 
236

Готовая БД учета расписания автовокзала для управления трафиком с казахским пользовательским интерфейсом на языке программирования Делфи 7. База данных состоит из одной таблицы (tblBus), которая используется в Delphi посредством технологии ADO.

АИС автосервиса по ремонту машин БД Access + Delphi 7

Код продукта: 
283

Готовый проект в Дефли 7 на тему дипломной работы: база данных автосервиса по ремонту техники. В данном проекте для учета данных в автоцентре применена СУБД Access, БД которой состоит из 8 связных таблиц.

Система учета и обслуживания сельхозтехники в Delphi

Код продукта: 
393

Готовый проект учебной базы данных по программированию на тему система учета и обслуживания сельхозтехники. В спроектированном приложении имеется 10 форм для взаимодействия с пользователем. База данных состоит из 7 связных между собой таблиц.