- Главная
- Программирование на заказ
- Готовые проекты
- Готовые Delphi проекты
- ADO
- АИС, АРМ и АСУ
- Базы данных
- БД библиотек
- Безопасность
- Воинский учет
- Дипломные
- Денежный учет
- Математика
- Учет авто транспорта и комплектующих
- Учет сотрудников
- Товарный учет
- Тесты и электронные учебники
- Инвентаризация
- Магазинный учет
- Образование
- ПК комплектующие
- Складской учет
- Спорт
- Программы учета
- Разное
- Бонусные проекты
- Готовые проекты на C#
- Готовые проекты в C++ Builder
- Проекты на Visual Basic
- Готовые Delphi проекты
- Статьи
- Способы оплаты
- О нас
Система учета и обслуживания сельхозтехники в Delphi
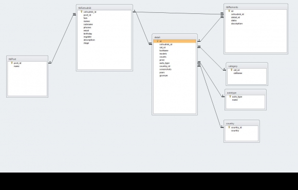
Готовый проект учебной базы данных по программированию на тему система учета и обслуживания сельхозтехники. Данная программа предназначена для автоматизации деятельности предприятия. Программа дает возможность производить учет имеющейся сельскохозяйственной техники. Интерфейс приложения был спроектирован с применением среды разработки Delphi 7, а для обеспечения хранения данных применяется реляционная СУБД Access. В спроектированном приложении имеется 10 форм для взаимодействия с пользователем. База данных состоит из 7 связных между собой таблиц.
Название:
ИС учета сельхозтехники
Ключевые слова:
техника, обслуживание, ис, учет
Код продукта:
393
Язык интерфейса:
- Русский
Платформа:
- Windows
Среда разработки:
- Delphi 7
СУБД:
- Access
Программа:
Стоимость:
1000.00 руб.
Комплектация:
Проект в Delphi 7, файл базы данных в Access и скомпилированная программа
Приложение состоит из нескольких модулей:
- Сельскохозяйственная техника. В этом модуле можно указывать различные сведения об имеющейся техники: категория, модель, марка, год выпуска, наименование, государственный номер регистрации и закупочная стоимость.
- Технический осмотр. Здесь осуществляется регистрации информации о прохождении технических осмотров сельхозтехники состоящей на балансе предприятия. Для регистрации производится выбор лица, которое производит осмотр, выбирается сама техника из каталога и указывается необходимая дата.
Каждый из модулей поддерживает сортировку, поиск (фильтрацию) и печать. В модуле по учету сельхозтехники отчет формируется с помощью компонента QReport. Один отчет по выделенной записи с подробными сведениями, а другой выводит список техники. В модуле техосмотра отчет формируется в формате Excel, для выполнения экспорта данных.
Скрины к работе:
Другие проекты этой группы:
- Войдите или зарегистрируйтесь, чтобы отправлять комментарии