АИС учета мучной продукции магазина в Delphi XE10

Готовый прикладной проект в Delphi XE10 по учету мучной продукции, обеспечивающий автоматизацию продаж макаронных изделий, учет пельменей в магазине, а также других продуктов изготавливаемых из зерна. Данная АИС может быть использована для сдачи дипломной работы по программированию приложений, обеспечивающих работу с реляционными базами данных - Access.

Ключевые слова: 
учет макарон, АИС продаж, программирование, учет пельменей, Delphi, исходник
Код продукта: 
346

Язык интерфейса:

Платформа:

Среда разработки:

СУБД:

Описание:

Программа: 
Стоимость: 
2300.00 руб.
Комплектация: 
Проект в Delphi XE10.1 Berlin (все файлы исходника проекта), файл базы данных в Access и скомпилированная программа
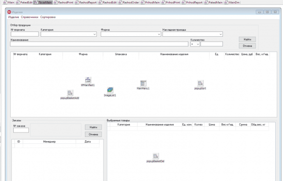
В разработанном проекте, физические таблицы в основном описаны в разделе Module\Tovar, в состав которого входит модуль данных, формы редактирования и главная форма выводящая данные таблицы. На главных формах размещаются все элементы для управления конкретной таблицей (отображение, операции редактирования, фильтрация, сортировка и печать). Также если предусмотрен отчет то в модуле и файлы для отчета в формате Fast Report (папки Report). Есть еще модули в папке Service, это вспомогательные сервисные модули, которые используются в тех или иных модулях для работы с таблицами.
Скрины к работе: 
Другие проекты этой группы: 

Программа учета товаров в магазине с исходным кодом (2012)

Код продукта: 
87

Программа учета товаров в магазине на Delphi может быть полезна студентам для написания дипломной работы с темой разработка программы учета товаров в магазине.

АИС магазина алкогольной продукции в Delphi XE10

Код продукта: 
357

Готовая реализация проекта по программированию в Delphi на тему: "АИС магазина алкогольной продукции". БД состоит из 16 связных межу собой таблиц, а также один запрос, который позволяет отобразить остатки продукции

Магазин кухонной техники в Delphi XE10

Код продукта: 
390

Программа готового магазина по продаже кухонной техники, выполненная в среде программирования Delphi XE10.1 Berlin.  Для деятельности магазина создано 12 связных таблиц в СУБД Access.