АИС магазина алкогольной продукции в Delphi XE10

Готовая реализация проекта по программированию в Delphi на тему: "АИС магазина алкогольной продукции". Данная работа позволяет сделать автоматизацию происходящих процессов на предприятии. Сам проект достаточно объемный, состоит из большого количества форм, имеется возможность производить поиск (фильтрацию), сортировку, вывод отчетов, а также экспорт в некоторые форматы, к примеру, PDF. Исходный код магазина алкогольной продукции отлично подойдет для написания дипломного проекта по этой теме. Также вполне подойдет и к такой теме, как магазин акцизной продукции или же магазин алкогольных напитков, который нужно сделать в интегрированной среде программирования Delphi XE10.

Ключевые слова: 
исходник, код, программирование, БД, access, АИС, учет, магазин, акцизная продукция
Код продукта: 
357

Язык интерфейса:

Платформа:

Среда разработки:

СУБД:

Описание:

Программа: 
Стоимость: 
2900.00 руб.
Комплектация: 
Проект в Delphi XE10.1 Berlin (исходник), файл БД в MS Access и скомпилированная exe программа

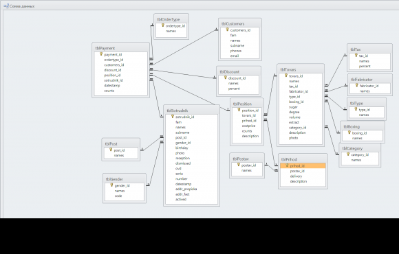
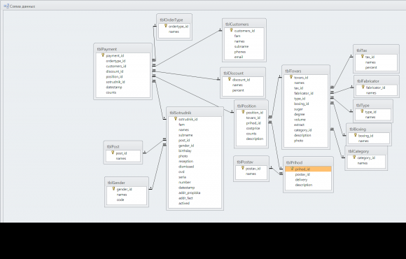
Для хранения всех учитываемых данных используется СУБД Access, в которой для этих целей создано 16 связных межу собой таблиц, а также один запрос, который позволяет отобразить остатки продукции. Для работы с базой данных используется технология ADO. Основным компонентом для подключения к базе данных является TADOConnection, который отдельно вынесен в модуль данных (Data Module), с названием MainDm. На каждую физическую таблицу отводится отдельная папка, в которых обязательно находится модуль, содержащий компоненты для получения доступа к таблице и ее отображении на форме. Для этого используется TDataSourceTADODataSet и или TADOTable в зависимости от решаемых задач.

Скрины к работе: 
Другие проекты этой группы: 

Готовая программа учета продаж продуктовых товаров в магазине в Delphi 7 для дипломного проекта

Код продукта: 
161

Delphi программа учета продаж продуктовых товаров в магазине для дипломного проекта по технологии программирования. Разработанный Delphi проект для хранения сведений о товарах использует СУБД Access. В базу данных по учету продаж товаров входит 4 таблицы: категории, единицы измерения, товары и продажи.

Учет товаров в пивном магазине на Delphi XE10

Код продукта: 
364

Готовая АИС по учету продаж товаров в пивном магазине на Delphi XE10 с реляционной СУБД Access. В структуру проекта базы данных входит 16 связных между собой таблиц. Программа позволяет вести ассортимент пивной продукции, учет всех поставок и продажи.

Автоматизированный учет продаж и установки аудиосистем в Delphi

Код продукта: 
457

Готовый Delphi проект на тему АИС магазина продаж аудиосистем по базам данных. Сохранность данных обеспечивается с помощью СУБД Access, посредством спроектированных таблиц, которые связаны между собой.