Программа учета товаров в магазине с исходным кодом (2012)

Код продукта: 
87

Язык интерфейса:

Платформа:

Среда разработки:

СУБД:

Программа: 
Стоимость: 
700.00 руб.
Комплектация: 
Проект в delphi и скомпилированная программа

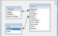
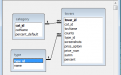
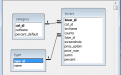
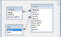
Программа учета товаров в магазине состоит из 3-х таблиц: Category (Категории товаров), Type (Единицы измерения товаров) и Tovars (Товарные позиции). В качестве базы данных программы учета товаров используется Access, а для доступа к данным технология ADO.

Программа учета товаров в магазине на Delphi может быть полезна студентам для написания какой-либо работы с темой разработка программы учета товаров в магазине. Еще она подойдет для учета рыбной продукции на предприятии, немного изменив названия при необходимости. Также имеется более проработанная версия данного проекта с организацией дополнительного функционала для продаж товаров, которая больше всего подходит для написания дипломной работы по программированию в высшем учебном заведении, которую можно посмотреть здесь.

Скрины к работе: 
Другие проекты этой группы: 

Готовая программа учета продаж продуктовых товаров в магазине в Delphi 7 для дипломного проекта

Код продукта: 
161

Delphi программа учета продаж продуктовых товаров в магазине для дипломного проекта по технологии программирования. Разработанный Delphi проект для хранения сведений о товарах использует СУБД Access. В базу данных по учету продаж товаров входит 4 таблицы: категории, единицы измерения, товары и продажи.

Разработка автоматизированной системы по учету и продаже чайной продукции в Delphi 7

Категория:

Код продукта: 
159

Готовый исходник в делфи 7 из 11 таблиц Access  Delphi 7 на тему автоматизированная система учета и продажи чайного товара для курсовой или дипломной работы по программированию.

Учет продаж автомобилей в Delphi 7

Код продукта: 
208

Готовый Delphi проект на тему учета продаж автомобилей в автосалоне. Разработанная БД выполнена в среде MS Access с 8 таблицами. Является более проработанной версии предыдущего проекта базы данных автосалона.