- Главная
- Программирование на заказ
- Готовые проекты- Готовые Delphi проекты- ADO
- АИС, АРМ и АСУ
- Базы данных
- БД библиотек
- Безопасность
- Воинский учет
- Дипломные
- Денежный учет
- Математика
- Учет авто транспорта и комплектующих
- Учет сотрудников
- Товарный учет
- Тесты и электронные учебники
- Инвентаризация
- Магазинный учет
- Образование
- ПК комплектующие
- Складской учет
- Спорт
- Программы учета
- Разное
- Бонусные проекты
 
- Готовые проекты на C#
- Готовые проекты в C++ Builder
- Проекты на Visual Basic
 
- Готовые Delphi проекты
- Статьи
- Способы оплаты
- О нас
Разработка программы учета жильцов в многоквартирном доме на Delphi
Категория:
Готовая программа для темы учета жильцов в многоквартирном доме на Delphi 7 по программированию приложений баз данных. Для хранения данных используется СУБД MS Access.
Название: 
Учет жильцов многоквартирного дома
Код продукта: 
152
Язык интерфейса:
- Русский
Платформа:
- Windows
Среда разработки:
- Delphi 7
СУБД:
- Access
Описание:
- Можно получить образец пояснительной записки (курсовая, вкр)
Программа: 
Стоимость: 
700.00 руб.
Комплектация: 
Проект в Delphi 7 и скомпилированная программа
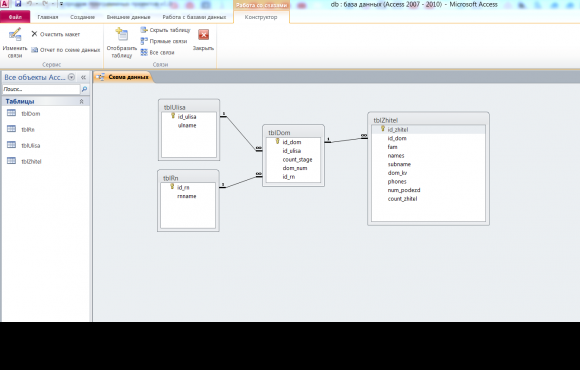
База данных состоит из 4 таблиц. В состав проекта учета жильцов на Delphi входит 9 форм (представлены на скриншотах): главная форма окном для редактирования жильцов, справочник улиц с формой редактирования, справочник районов с формой редактирования, справочник о домах с формой редактирования, форма для создания отчета.
Главная форма проекта учета жильцов состоит из главного меню, поиска и таблицы с жильцами. Поиск можно выполнять по дому (выпадающий список), по номеру квартиры (тектовое поле), по номеру подъезда (текстовое поле) и фамилии жильца (текстовое поле).
Для работы с программой необходимо предварительно сделать распаковку на жесткий диск или другой носитель доступный для записи.
Скрины к работе: 
Другие проекты этой группы: 
- Войдите или зарегистрируйтесь, чтобы отправлять комментарии
 
   
  
                       
                       
                       
                       
                       
                       
                      







