- Главная
- Программирование на заказ
- Готовые проекты
- Готовые Delphi проекты
- ADO
- АИС, АРМ и АСУ
- Базы данных
- БД библиотек
- Безопасность
- Воинский учет
- Дипломные
- Денежный учет
- Математика
- Учет авто транспорта и комплектующих
- Учет сотрудников
- Товарный учет
- Тесты и электронные учебники
- Инвентаризация
- Магазинный учет
- Образование
- ПК комплектующие
- Складской учет
- Спорт
- Программы учета
- Разное
- Бонусные проекты
- Готовые проекты на C#
- Готовые проекты в C++ Builder
- Проекты на Visual Basic
- Готовые Delphi проекты
- Статьи
- Способы оплаты
- О нас
Разработка базы данных аптеки в Delphi 7
Категория:
Готовая разработка базы данных аптеки в Delphi 7 для автоматизации учета лекарственных средств путем хранения сведений об имеющихся медикаментах. Проект расчитан на написания собственной работы по программированию. Для доступа к данным базы данных используется технология ADO, через которую идет подключение к СУБД Access.
Название:
База данных аптеки
Код продукта:
154
Язык интерфейса:
- Русский
Платформа:
- Windows
Среда разработки:
- Delphi 7
СУБД:
- Access
Описание:
- Можно получить образец пояснительной записки (курсовая, вкр)
Программа:
Стоимость:
550.00 руб.
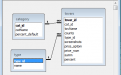
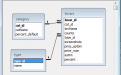
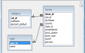
Программное обеспечения для работы с базой данных учета медикаментов состоит из трех таблиц:
- Category (Категории медикаментов аптеки).
- Type (Единицы измерения медикаментов аптеки).
- Tovars (Товарные позиции).
Функциональные возможности базы данных аптеки:
- Справочники. Для медикаментов дополнительно имеется справочник категорий и единиц измерения. При добавлении категорий дополнительно можно использовать общий для группы процент наценки на добавляемые медикаменты.
- Работа с медикаментами. Добавление, редактирование и удаление медикаментов. Розничная цена и сумма вычисляется, если заполнены поле оптовой цены, наценки и количества товара.
- Поиск товаров. В качестве параметров поиска доступно: наименование товара, единица измерения товара, количество товара, процент наценки, оптовая стоимость, розничная стоимость, сумма.
- Сортировка. Выполнить сортировку можно по коду, категории, наименованию, единице измерения и другим полям.
- Печать. Возможность печати выбранных медикаментов в магазине.
Скрины к работе:
Другие проекты этой группы:
- Войдите или зарегистрируйтесь, чтобы отправлять комментарии