Разработка АИС по начислению заработной платы в Delphi XE2

Категория:

Архив:

Разработка программы в Delphi XE2 на тему АИС по начислению заработной платы. Для хранения информации по начислениям заработной платы используется СУБД Access, в которой для работы программы создано 6 таблиц.

Название: 
АИС по начислению заработной платы
Код продукта: 
110

Язык интерфейса:

Платформа:

Среда разработки:

СУБД:

Описание:

Стоимость: 
900.00 руб.
Комплектация: 
Проект в Delphi XE2 и скомпилированная программа

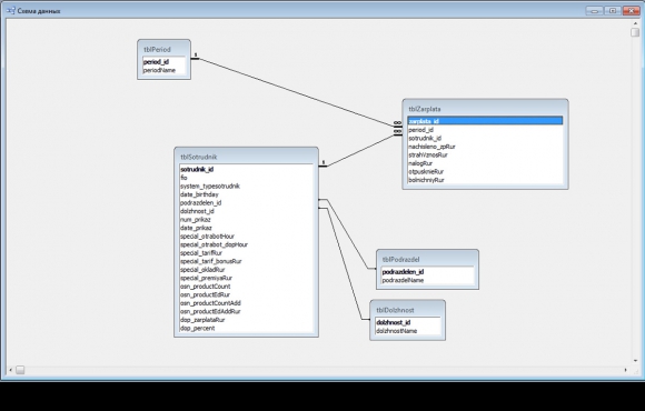
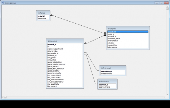
Описание используемых таблиц

  • tblDolzhnost - таблица с должностями;
  • tblPeriod - периоды оплаты (по месяцам);
  • tblPodrazdel - подразделения;
  • tblRabType - типы сотрудников (руководители и специалисты, сотрудники основного производства и вспомогательный персонал). Значения данной таблицы фиксированы и используются в программе для разделения разных типов сотрудников;
  • tblSotrudnik - таблица с данными сотрудников;
  • tblZarplata - таблица с данными по выплатам.
Скрины к работе: 
Другие проекты этой группы: 

Программа расчета зарплаты в Delphi 7 с авторизацией

Категория:

Код продукта: 
48

Готовый Delphi проект на тему расчета зарплаты сотрудников предприятия с возможностью простой авторизации. В состав разработки входят 5 компонентов: файл базы данных, 3 Delphi формы и один модуль данных. 

Программа учета денежных средств на предприятии

Код продукта: 
6

Программа учета денежных средств на предприятии в Delphi предназначена для ведения денежного учета с использованием базы данных. Данный проект может быть полезен для написания доклада, курсовой работы и или дипломной работы по информационным технологиям, где проходится дисциплина по разработке программных продуктов с темами по разработке приложений баз данных.

Справочник жильцов в многоквартирном доме на C++ и MySQL

Код продукта: 
479

Готовый справочник по учету жильцов владельцев в многоквартирном доме на C++ Builder в связке с СУБД MySQL по разработке приложений баз данных для облегчения труда пользователя путем выполнения автоматизации.

Комментарии

Полностью доволен возможностями данной программы