- Главная
- Программирование на заказ
- Готовые проекты
- Готовые Delphi проекты
- ADO
- АИС, АРМ и АСУ
- Базы данных
- БД библиотек
- Безопасность
- Воинский учет
- Дипломные
- Денежный учет
- Математика
- Учет авто транспорта и комплектующих
- Учет сотрудников
- Товарный учет
- Тесты и электронные учебники
- Инвентаризация
- Магазинный учет
- Образование
- ПК комплектующие
- Складской учет
- Спорт
- Программы учета
- Разное
- Бонусные проекты
- Готовые проекты на C#
- Готовые проекты в C++ Builder
- Проекты на Visual Basic
- Готовые Delphi проекты
- Статьи
- Способы оплаты
- О нас
Программа учета продаж программных проектов в Delphi 7
Категория:
Название:
Программа учета продаж программных проектов
Код продукта:
88
Язык интерфейса:
- Русский
Платформа:
- Windows
Среда разработки:
- Delphi 7
СУБД:
- Access
Описание:
- Можно получить образец пояснительной записки (курсовая, вкр)
Программа:
Стоимость:
900.00 руб.
Комплектация:
Проект в Delphi 7 и скомпилированная программа
На фирмах, ведущих разработку программ на заказ необходимо вести учет разработанных проектов. Для этих целей пишется специальная программа, к примеру, на Delphi 7, которая позволяет автоматизировать этот процесс. Преимуществом разработки программы на делфи является, то, что можно очень быстро спроектировать пользовательский интерфейс, так как среда является визуальной.
Программа для учета продаж программных проектов в Delphi 7 может быть использована для написания курсовой, ВКР и или другой работы по программированию баз данных. Также этот проект может быть использован в качестве основы для темы учета продаж программного обеспечения, программы учета программ и их продаж, программы учета софта и другие темы.
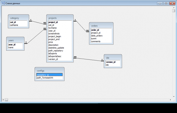
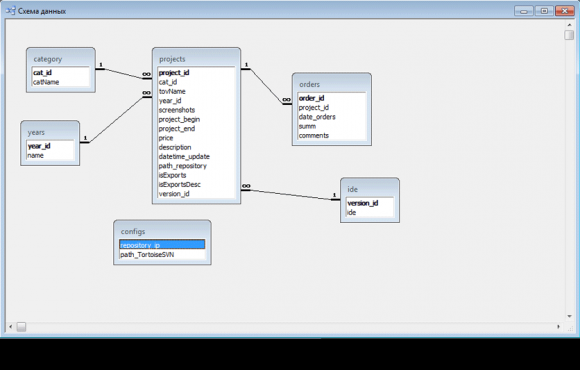
Работа выполнена на Delphi 7 (Дельфи 7), а для хранения информационной базы используется СУБД Access, в файле которой имеется 5 таблиц, 4 из которых связаны между собой. В программе учета проектов можно разделять проекты по различным категориям, добавлять скриншот программы, делать распечатку выбранного проекта.
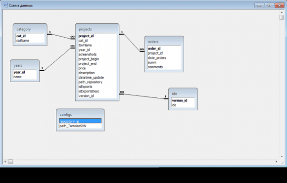
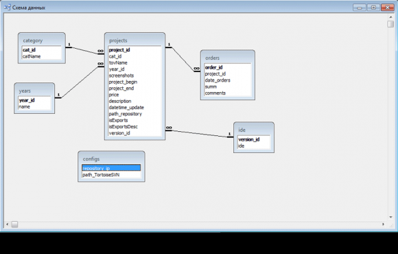
Описание структуры таблиц
Таблица CATEGORY - категории
| Поле | Тип данных | Размер поля | Описание |
|---|---|---|---|
| cat_id | Счетчик | Длинное целое | Автоинкрементное поле, служащее как идентификатор категории. Совпадения не допускаются. |
| cat_name | Текст | 50 символов | Название категории, уникальное и обязательное для заполнения. |
Таблица YEARS: годы разработки.
| Поле | Тип данных | Размер поля | Описание |
|---|---|---|---|
| year_id | Счетчик | Длинное целое | Автоинкрементное поле, служащее как идентификатор года. Совпадения не допускаются. |
| name | Текст | 4 символа | Годы разработки (к примеру 2012, 2013 и т.д.), уникальное и обязательное к заполнению. |
Таблица PROJECTS: программные проекты.
| Поле | Тип данных | Размер поля | Описание |
|---|---|---|---|
| project_id | Счетчик | Длинное целое | Автоинкрементное поле, служащее как идентификатор проекта. Совпадения не допускаются. |
| cat_id | Число | Длинное целое | Внешний ключ таблицы с категориями. Необходимо для указания каталога для проекта. Поле обязательно к заполнению. |
| year_id | Число | Длинное целое | Внешний ключ таблицы с годами. Необходимо для указания года разработки проекта. Поле обязательно к заполнению. |
| tovName | Текст | 100 символов | Название программного проекта, уникальное и обязательное для заполнения. |
| screenshots | Поле объекта | - | Скрин к программному проекту. Рекомендуемый размер 400 по ширине и 315 по высоте (400х315). Необязательный параметр. |
| project_begin | Дата/Время | - | Дата начала проектирования проекта. Необязательный параметр. |
| project_end | Дата/Время | - | Дата завершения проектирования проекта. Необязательный параметр. |
| datetime_update | Дата/Время | - | Последнее обновление программного проекта. Необязательный параметр. |
| price | Денежный | - | Стоимость проекта по умолчанию. В программе будет автоматически подставляться в таблицу orders при оформлении новой продажи. Необязательно к заполнению, по умолчанию 0. |
| description | Поле MEMO | - | Описание программного проекта. Необязательный параметр. |
| path_repository | Текстовый | 255 символов | Относительный путь к репозиторию. Если задан, то для того чтобы перейти к обзору репозитория, необходимо сделать двойной клик по выбранному проекту. Необязательный параметр. |
Таблица ORDERS: продажи программных проектов.
| Поле | Тип данных | Размер поля | Описание |
|---|---|---|---|
| order_id | Счетчик | Длинное целое | Автоинкрементное поле, служащее как идентификатор продажи. Совпадения не допускаются. |
| project_id | Число | Длинное целое | Внешний ключ таблицы с проектами. Необходимо для связи с продаваемым проектом. Поле обязательно к заполнению. |
| date_orders | Дата/Время | - | Дата совершения продажи программного проекта. В программе по умолчанию выставляется текущая дата. Поле обязательно к заполнению. |
| summ | Денежный | - | Сумма на которую был продан проект. По умолчанию сумма берется из таблицы projects и при необходимости можно изменить на другую. Поле обязательно к заполнению. |
| comments | Текст | 255 символов | Комментарий к продаже. Необязательный параметр. |
Таблица CONFIGS: настройки программы.
| Поле | Тип данных | Размер поля | Описание |
|---|---|---|---|
| repository_ip | Текст | 15 символов | IP-адрес репозитория. Необязательный параметр. |
| path_TortoiseSVN | Текст | 255 символов | Путь к программе TortoiseSVN. Необязательный параметр. |
Основные функции разработанной программы:
- Управление категориями и годами разработок. Это вспомогательные справочники, предназначенные для использования их для манипуляции с проектами. Каждый справочник может иметь только уникальные название, то есть повторения недопустимы.
- Указание версии IDE. Для этого создан дополнительный справочник для формирования списка версий интегрированных сред разработки (IDE). Данная возможность позволяет дополнительно разграничить разработки по версиям IDE (rev-51).
- Редактирование проектов. Возможность добавить, изменить и или удалить проект из программы учета программных проектов. Здесь обязательно нужно указывать название проекта, категорию, год разработки и стоимость проекта. Имя проекта должно быть уникальным, для чего программа делает проверку. Также можно добавлять скрины проектов или программ.
- Продажи проектов (программ). После того как имеются добавленные проекты, то можно добавить в учет программы новую продажу, указав дату продажи, сумму (по умолчанию сумма берется из выбранного проекта) и комментарий к продаже (к примеру где и или кому было продано).
- Сортировка. Возможность отсортировать проекты по возрастанию или убыванию с выбором необходимого поля для сортировки данных.
- Поиск (Фильтрация). Отбор проектов по названию, году разработки и цене.
- Настройки репозитория. Если вы используете репозиторий, то в настройках необходимо указать путь к клиентской программе TortoiseSVN (Проверена работа именно на TortoiseSVN) и IP адрес. Далее при редактировании проекта необходимо указывать относительный путь к репозиторию с разрабатываемым проектом.
- Распечатка отчета по программным проектам. Используется для вывода всей информации по выбранному проекту со списком продаж, если они были произведены до распечатки.
Скрины к работе:
Другие проекты этой группы: