- Главная
- Программирование на заказ
- Готовые проекты
- Готовые Delphi проекты
- ADO
- АИС, АРМ и АСУ
- Базы данных
- БД библиотек
- Безопасность
- Воинский учет
- Дипломные
- Денежный учет
- Математика
- Учет авто транспорта и комплектующих
- Учет сотрудников
- Товарный учет
- Тесты и электронные учебники
- Инвентаризация
- Магазинный учет
- Образование
- ПК комплектующие
- Складской учет
- Спорт
- Программы учета
- Разное
- Бонусные проекты
- Готовые проекты на C#
- Готовые проекты в C++ Builder
- Проекты на Visual Basic
- Готовые Delphi проекты
- Статьи
- Способы оплаты
- О нас
Программа учета посещаемости в школе в Delphi 7 с СУБД Access
Категория:
Архив:
Разработка программы по учету посещаемости в школе с использованием системы управления базами данных (СУБД) Access и среды программирования Delphi (Дельфи, Делфи).
Название:
Учет посещаемости в школе
Ключевые слова:
посещаемость в школе, учет школьников, посещаемость учащихся
Код продукта:
69
Язык интерфейса:
- Русский
Платформа:
- Windows
Среда разработки:
- Delphi 7
СУБД:
- Access
Описание:
- Можно получить образец пояснительной записки (курсовая, вкр)
Программа:
Стоимость:
570.00 руб.
Комплектация:
Проект в Delphi 7 и скомпилированное приложение
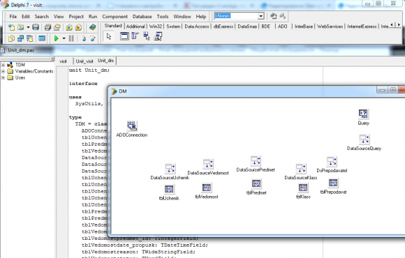
Для хранения данных используется 5 таблиц:
- klass - группы студентов;
- predmet - изучаемые дисциплины;
- uchenik - таблица с информацией о студентах;
- vedomost - таблица, в которой фиксируются посещения школьников;
- prepodavatel - таблица с данными о преподавателях. Данные из этой таблицы используются в таблице классов (klass) для указания им классного руководителя.
В качестве интегрированной среды разработки использовалась Borland Delphi 7. В проекте содержится 11 визуальных форм (представлены на скрине), для доступа к данным используется технология ADO (ActiveX Data Objects — «объекты данных ActiveX»). Разработанная программа позволяет редактировать классы, добавлять классных руководителей и вести учет посещаемости в школе. Имеетя также возможность вывода ведомости по учету в html-формат.
Скрины к работе:
Другие проекты этой группы:
- Войдите или зарегистрируйтесь, чтобы отправлять комментарии