Документооборот в отделе охраны труда в Delphi + Access

Категория:

Проект на тему документооборота в отделе охраны труда, который написан в интегрированной среде Delphi 7 с использованием базы данных Access. К должностям закрепляются инструкции, для того, чтобы четко определить назначение конкретной должности в компании. По выбранным инструкциям сотрудники выполняют ознакомление, для этого в базу данных заносится сотрудник, инструкция и дата ознакомления. Также имеется журнал квалификационных испытаний для сотрудников предприятия, в котором для выбранного сотрудника ставится оценка и дата прохождения.

Код продукта: 
76

Язык интерфейса:

Платформа:

Среда разработки:

СУБД:

Описание:

Программа: 
Стоимость: 
500.00 руб.
Комплектация: 
Программный код в Delphi и скомпилированная программа

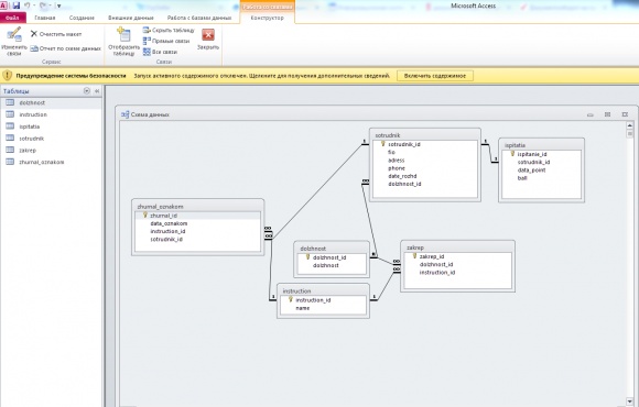
Разработанная база данных состоит 6 таблиц, выполненных в СУБД Access:

  • Должности;
  • Сотрудники;
  • Инструкции;
  • Закрепленные инструкции за должностями;
  • Журнал ознакомления;
  • Испытания.

 

Скрины к работе: 
Другие проекты этой группы: 

База данных медицинского центра в Delphi 7

Код продукта: 
298

Суть разрабатываемой базы данных заключается в том, что необходимо вести учет пациентов медицинского центра. Для решения задачи используется Delphi 7, а в качестве СУБД - Access.

База данных сотрудников администрации в Delphi XE2

Категория:

Код продукта: 
274

Готовая база данных в Delphi на тему учета сотрудников администрации. Проект программы состоит из двух модулей в одном ведется учет депутатов, а в другом - реестр муниципальных служащих.

Итоговые отчеты бухгалтерии в налоговую инспекцию в Delphi 7

Код продукта: 
84

Простая программа в Delphi 7 обеспечивающая создание итоговых отчетов бухгалтерии в налоговую инспекцию. Работа предназначена для сдачи работы по программированию приложений баз данных в качестве лабораторной работы.