АИС продаж велосипедов в Delphi 7

Категория:

Готовый проект по технологии разработки программных продуктов на тему АИС продаж велосипедов. Проект выполнен в среде программирования Delphi 7. Для работы с данными используется локальная СУБД Access. 

Ключевые слова: 
база данных продаж велосипедов, база данных вело техники, АИС
Код продукта: 
321

Язык интерфейса:

Платформа:

Среда разработки:

СУБД:

Описание:

Программа: 
Стоимость: 
1000.00 руб.
Комплектация: 
Проект в Delphi 7, база данных в Access и скомпилированная программа

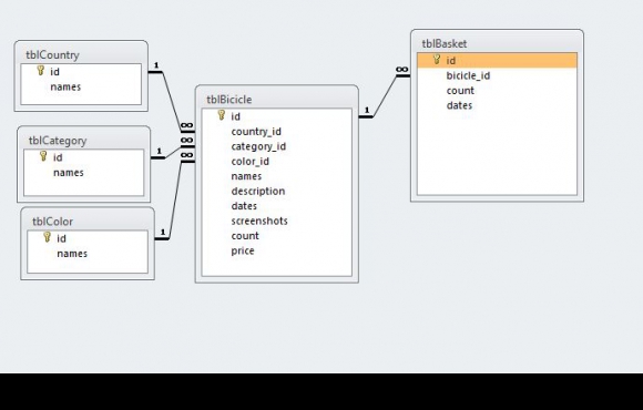
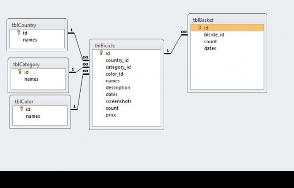
Информационная система содержит 5 связанных таблиц:

  • tblBasket - регистрация продаж велосипедов;
  • tblBicicle - каталог имеющейся вело техники;
  • tblCategory - справочник видов велосипедов (горный, шоссейный);
  • tblColor - инорфмация о цвете;
  • tblCountry - производители.

 

Скрины к работе: 
Другие проекты этой группы: 

База данных по учету продаж печатной продукции в Delphi 7

Категория:

Код продукта: 
322

Готовый проект в Delphi 7 на тему учета продаж книго-печатной продукции в магазине. Позволяет выполнять автоматизацию обработки данных, которые создаются при выполнении добавления продукции, приему на работу сотрудников, а также продаж книг, журналов и другой печатной продукции.

Готовая программа учета продаж продуктовых товаров в магазине в Delphi 7 для дипломного проекта

Код продукта: 
161

Delphi программа учета продаж продуктовых товаров в магазине для дипломного проекта по технологии программирования. Разработанный Delphi проект для хранения сведений о товарах использует СУБД Access. В базу данных по учету продаж товаров входит 4 таблицы: категории, единицы измерения, товары и продажи.