Разработка программного обеспечения для работы с базой данных учета товара в магазине

Название: 
Учет товаров в магазине
Код продукта: 
87

Язык интерфейса:

Платформа:

Среда разработки:

СУБД:

Программа: 
Стоимость: 
700.00 руб.
Комплектация: 
Проект в Delphi и программа

Разработка программного обеспечения для работы с базой данных учета товара продуктового магазина в Delphi 7 для написания дипломной работы по технологии разработки программных продуктов.  Для доступа к данным базы данных используется технология ADO, через которую идет подключение к СУБД Access.  

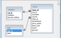
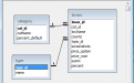
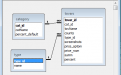
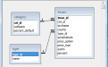
Программное обеспечения для работы с базой данных учета товара продуктового магазина состоит из трех таблиц:

  • Category (Категории продуктов).
  • Type (Единицы измерения продуктов).
  • Tovars (Товары).

Функциональные возможности программы учета товаров в магазине:

  • Справочники. Для товаров дополнительно имеется справочник категорий и единиц измерения. При добавлении категорий дополнительно можно использовать общий для группы процент наценки на добавляемый товар.
  • Работа с товаром. Добавление, редактирование и удаление товарных позиций. Розничная цена и сумма вычисляется, если заполнены поле оптовой цены, наценки и количества товара.
  • Поиск товаров. В качестве параметров поиска доступно: наименование товара, единица измерения товара, количество товара, процент наценки, оптовая стоимость, розничная стоимость, сумма.
  • Сортировка. Выполнить сортировку можно по коду товара, категории, наименованию, единице измерения и другим полям.
  • Печать. Возможность печати выделенного товара в магазине.
Скрины к работе: 
Другие проекты этой группы: 

Учет продаж автомобилей в Delphi 7

Код продукта: 
208

Готовый Delphi проект на тему учета продаж автомобилей в автосалоне. Разработанная БД выполнена в среде MS Access с 8 таблицами. Является более проработанной версии предыдущего проекта базы данных автосалона.

АИС магазина электротоваров в Delphi

Код продукта: 
354

Программное обеспечение магазина электротехники, написанное в среде программирования Delphi. Выполненный проект для дипломной работы по разработке программ баз данных.

ИС составления меню столовой в Delphi XE10

Код продукта: 
411

Учебный проект в Delphi XE10.1 Berlin на тему ИС составления меню в столовой. Разработанная программа позволяет произвести автоматизацию данного процесса путем электронного ведения содержания меню.