- Главная
- Программирование на заказ
- Готовые проекты
- Готовые Delphi проекты
- ADO
- АИС, АРМ и АСУ
- Базы данных
- БД библиотек
- Безопасность
- Воинский учет
- Дипломные
- Денежный учет
- Математика
- Учет авто транспорта и комплектующих
- Учет сотрудников
- Товарный учет
- Тесты и электронные учебники
- Инвентаризация
- Магазинный учет
- Образование
- ПК комплектующие
- Складской учет
- Спорт
- Программы учета
- Разное
- Бонусные проекты
- Готовые проекты на C#
- Готовые проекты в C++ Builder
- Проекты на Visual Basic
- Готовые Delphi проекты
- Статьи
- Способы оплаты
- О нас
Разработка базы данных учета инструментов для курсовой в делфи 7
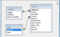
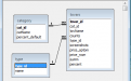
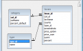
Разработка программы для курсовой делфи на тему учета инструментов в магазине. Готовая база данных состоит из 3 таблиц: категории, единицы измерения и товары с инструментам. База данных инструментов является готовым проектом в Delphi 7 для написания курсовой работы по учету различных инструментов: газонокосилки, бензоинструмент. После оплаты будет предоставлен полностью проект в Delphi 7.
Название:
База данных инструментов
Код продукта:
166
Язык интерфейса:
- Русский
Платформа:
- Windows
Среда разработки:
- Delphi 7
СУБД:
- Access
Описание:
- Можно получить образец пояснительной записки (курсовая, вкр)
Программа:
Стоимость:
550.00 руб.
Комплектация:
Проект в Delphi 7 и скомпилированная программа
В функционал разработанной программы курсового в Delphi входит следующее:
- Добавление, редактирование и удаление категорий инструментов, единиц измерений и товаров.
- Выполнение поиска по базе с инструментами. По наименованию товара, по единицам измерения, по количеству, по наценке, по закупочной цене, по розничной цене, по розничной сумме.
- Сортировка по базе данных с инструментами.
- Печать отобранных инструментов.
В категориях имеется возможность указать % розничной наценки, который будет ипользоваться по умолчанию для добавляемых товаров.
Скрины к работе:
Другие проекты этой группы:
- Войдите или зарегистрируйтесь, чтобы отправлять комментарии